新版苹果10CMS影视源码搭建:
A:苹果 cms v10 宝塔安装及配置详细方法
B:苹果 cms 用宝塔定时采集+添加百度推送教程
C:苹果 CMS v10 添加自定义资源库和设置定时采集
D:苹果CMSV10 设置伪静态-实例测试-maccms
E:苹果 CMSV10 对接公众订阅号方法

A:苹果 cms v10 宝塔安装及配置详细方法
第一:先去官网下载系统
百度搜”maccms“就能找到

第二:解压上传到根目录然后就是这样的

第三:权限一定要设置成可以写入的
这里就不放图了;
第四:然后在浏览器输入:http//你的域名/install.php
正常弹出来就会显示下面这样的(已经装完了,没办法找图,只能借用了)点同意就可以下一步操作 了:

第五:下一步就是检查环境
也就是对于新手来说,最复杂的一步了,

碰到的问题就两个,第一个,安装这个,fileinfo通用扩展,第二个就是找到配置文件,进去找,always_populate_raw_post_data = -1,差不多在702行,把前面的;删掉保存就好了,然后重启php服务,



之后的步骤相信大家都会操作的
B:苹果 cms 用宝塔定时采集+添加百度推送教程
准备工作
1,安装的宝塔面板(和苹果cms在不在一个服务器上都可以)
2,安装好的苹果CMS v10
3,采集需要先绑定好分类,生成需要下配置好url模式
用宝塔来触发定时任务,效率高,稳定性好,不受限于页面访问触发,推荐使用~~~ 当然如果没有条件可以使用页面触发
4,添加定时任务,参数可在程序包的说明文档内找到。
有些人还不会获取参数,建议使用谷歌浏览器或 360极速浏览器,在 采集当日或其他链接上 右键, 复制链接。

例如添加一个采集今日的任务,首先获取链接。
https://www.lw50.com/admin.php/admin/collect/api.html?ac=cj&cjflag=0cf3a9d9fc61488a2ad80031abd63003&cjurl=http%3A%2F%2Fwww.lw50.com%2Finc%2F2088m3u8.php&h=24&t=&ids=&wd=&type=1&mid=1¶m=
把?号前面的都删除掉。
得到的参数就是
ac=cj&cjflag=0cf3a9d9fc61488a2ad80031abd63003&cjurl=http%3A%2F%2Fwww.lw50.com%2Finc%2F2088m3u8.php&h=24&t=&ids=&wd=&type=1&mid=1¶m=
放到定时任务里就可以了。(注意 一定要点击启用) 执行周期 全选 执行时间 全选

点击测试,获取访问url,复制下来,稍后会改为弹出新窗体,那样比较好复制。
https://www.lw50.com/api.php/timming/index.html?name=aa

5,进入宝塔,计划任务,添加一个任务。
选择访问URL
执行周期自己定义根据需要。
url地址填写刚才复制的地址。
点一下执行,看看日志。 看到了吧, 这样不管网站有没有人访问,都可以执行的。
第二个是我以前直接写好的,我看很多人都不会设置,就在此讲解下 无视我刚刚看的那个(第二个)
还有这个生成首页 跟设置定时采集一样,也是这样操作,,, 大家要学会 举一反三
在有非常笨的人直接私聊我 帮你远程操作吧, 这教程说明的很详细了,你说你在不会真的说不过去了
直接在讲解下 如何在自己电影站上面 添加百度推送代码
https://ziyuan.baidu.com/linksubmit/index
添加自己的网站 个人建议 全站https 模式 这个看个人爱好 自己看着操作就可以了
添加完毕 我们点击 链接提交
找到 自动推送
然后我们登录自己的服务器 找到自己模版目录 然后在找到 你模版的底部文件 底部文件一般都是foot.html
然后我们编辑 foot.html 文件
在回到 百度推送这里 复制代码 粘贴到你 这个文件的最底部 就OK了 不用在手动去推送了, 这样全自动推送
省时省力
有的人说为什么放到 底部文件 或者也可以放到头部文件,但是强力建议放到底部文件 因为不管你打开你网站什么位置都会显示你底部
知道为什么了吧
底部效果最佳 大家也可以看到,我这个站昨天才搞完 今天在看看推送了多少 176 2018-09-16 01:40做好的站 到现在推送 176条
所以不管你们加不加推送代码 是你们自己的事 我只是友情提示叫你们加上 只有好处没坏处
C:苹果 CMS v10 添加自定义资源库和设置定时采集
添加自定义资源库
添加一个资源库,来完成网站一键式资源入库操作

进入maccms系统后台,采集—>自定义资源库—>添加,然后填入接口地址和接口名称即可,如果要采集获取地址则在附加参数一栏添加&ct=1,在线播放不需要填写任何参数。
导入对应的播放器
自定义资源站配置完成后不要忙着采集,还要设置对应的播放器,播放器一般采集站会有提示下载,下载完成解压到本地,

直接点击是—>播放器—>导入,选择对应的播放器导入即可,不然采集到的视频是不会有播放页的。
校验资源站配置是否正确,进一步配置视频分类参数

点击添加的资源站名称,进入界面,检验自定义资源站是否正确,若正确则会列出相关参数。

配置成功,绑定各种影片所需要的分类即可,最后选择方的采集按钮即可测试采集入库功能采集

采集开始会有相关提示,红色表示跳过,绿色表示采集入库完成。
苹果CMS这一点采集非常简单,非常适合小白,就像自然这样。
设置定时采集任务
每天手动采集,对于大部分草根站长而言是不现实的,所以我们还需要一个定时采集任务,这样就可以真正解放双手,让网站自动化运行了。非常时候时间不多,但又需要保持资源实时更新的站长。
我们需要做一些准备,打开两个选项卡
maccms后台,系统—>定时任务
maccms后台,系统—>采集—>自定义资源库

打开自定义资源库,鼠标悬停在采集今天、采集本周、采集全部任意一个上面,单击鼠标右键,选择复制链接地址。
打开系统—>定时任务—>添加,把复制到的地址粘贴在附加参数一栏,截图上的是正确配置,直接粘贴是错误的,下面来简单修复一下

直接粘贴的地址:
https://moonlight.ixmu.net/admin.php/admin/collect/api.html?ac=cj&cjflag=cec35f56a6bafe2a8749a6cdd6601311&cjurl=https%3A%2F%2Fwww.lw50.com%2Finc%2Fmaccms.php&h=24&t=&ids=&wd=&type=1&mid=1¶m=
我们去掉ac=cj前面的一段,获得一段参数
ac=cj&cjflag=cec35f56a6bafe2a8749a6cdd6601311&cjurl=https%3A%2F%2Fwww.lw50.com%2Finc%2Fmaccms.php&h=24&t=&ids=&wd=&type=1&mid=1¶m=
这里的采集地址依然是错误的,我们任然需要修正一下
ac=cj&cjflag=cec35f56a6bafe2a8749a6cdd6601311&cjurl=https://www.lw50.com/inc/maccms.php&h=24&t=&ids=&wd=&type=1&mid=1¶m=
这样就获得了正确的附加参数,定时任务的名称一定要是英文的,最好是简码。简单设置好后点击保存,然后点击状态按钮,开启这条任务,然后点击。

居然提示参数错误,这可能是一个苹果CMS的bug吧,解决方式很简单,选择任务的标记选项再保存一次就可以了。

最后要如何运行这条定时任务呢?我们只需要设置一个简单地cron任务就可以了,使用宝塔的小***直接在后台添加一条定时任务,选择访问网址即可(网址就是图片上的测试选项,鼠标悬停在“测试”上面,单击鼠标有家复制链接地址即可获得采集api地址)
如果是想我一样是Centos系统,不喜欢那些多余的东西那就更加简单了,直接使用crontab添加一条curl的定时任务就可了。
至此,自定义资源库到设置定时任务就完成了。下一篇文章给小***们讲解定时访问API实现自动采集的具体操作。
第二种方案
使用阿里云监控采集地址,打开阿里云监控控制面板:https://www.aliyun.com/product/jiankong/
没有账号的先注册阿里云账号,并实名认证
登陆进入控制台后,找到“站点管理”

然后新建监控任务



总结:有宝塔控制面板的,用宝塔计划任务是最好的,没有的,就用阿里云监控!
D:苹果CMSV10 设置伪静态-实例测试-maccms
一、Apache下的伪静态配置
apache作为全球的第一的Web前端引擎,受到许多服务商的青睐,其拥有丰富的api扩充能力,中文译为阿帕奇。苹果cms在这种环境下基本无需手动设置,程序即会在网站根目录下生成一个.htaccess伪静态文件,如果程序没有自动生成,我们只需要将下面的代码保存到网站根目录下.htaccess文件内即可(若文件不存在则需要手动建立,请开启显示隐藏文件,因为默认.后面的内容为扩展名,不予以显示)
<IfModule mod_rewrite.c>
Options +FollowSymlinks -Multiviews
RewriteEngine on
RewriteCond %{REQUEST_FILENAME} !-d
RewriteCond %{REQUEST_FILENAME} !-f
RewriteRule ^(.*)$ index.php?/$1 [QSA,PT,L]
</IfModule>
后台开启路由模式、开启伪静态即可隐藏视频连接前面的index.php
二、Nginx下的伪静态配置
Nginx是一款高性能的web前端引擎,其由于占用资源少、高并发能力强、反向代理功能卓越而广受青睐。苹果cms在nginx环境下无法自动生成伪静态配置文件,这样我们就需要手动配置了,伪静态代码如下:
location / {
if (!-e $request_filename) {
rewrite ^(.*)$ /index.php?s=$1 last;
break;
}
}
部分网站使用上述代码会出现除首页以外其他页面全部404 NO FOUND,则需要使用下列代码:
location / {
if (!-e $request_filename) {
rewrite ^/index.php(.*)$ /index.php?s=$1 last;
rewrite ^/admin.php(.*)$ /admin.php?s=$1 last;
rewrite ^/api.php(.*)$ /api.php?s=$1 last;
rewrite ^(.*)$ /index.php?s=$1 last;
break;
}
}
三、IIS下的伪静态配置
Windows作为最常见的操作系统,当然也有服务器版本,windows下web前端引擎主要是IIS程序,这个是一个可视化的操作程序,在IIS下配置伪静态规则比较复杂。
打开IIS的网站管理,选择需要设置伪静态规则的网站,打开URL重写功能,将伪静态啊规则粘贴在里面即可。
IIS 6专用伪静态规则:
[ISAPI_Rewrite]
#3600 = 1 hour
CacheClockRate 3600
RepeatLimit 32
RewriteRule (.*)$ /index\.php\?s=$1 [I]
IIS 7专用伪静态规则:
<?xml version=”1.0″ encoding=”UTF-8″?>
<configuration>
<system.webServer>
<rewrite>
<rules>
<rule name=”OrgPage” stopProcessing=”true”>
<match url=”^(.*)$” />
<conditions logicalGrouping=”MatchAll”>
<add input=”{HTTP_HOST}” pattern=”^(.*)$” />
<add input=”{REQUEST_FILENAME}” matchType=”IsFile” negate=”true” />
<add input=”{REQUEST_FILENAME}” matchType=”IsDirectory” negate=”true” />
</conditions>
<action type=”Rewrite” url=”index.php/{R:1}” />
</rule>
</rules>
</rewrite>
</system.webServer>
</configuration>
四、苹果CMS后台开启伪静态
最后一步操作,只需要在苹果cms后台,系统—>URL地址设置—>路由伪静态设置,中开启对应功能即可。
如果你想自定义苹果cms的路由规则就大胆的去修改DIY吧,如果出错的话可以使用下面的规则复原:
map => map/index
rss => rss/index
index-<page?> => index/index
gbook-<page?> => gbook/index
gbook$ => gbook/index
topic-<page?> => topic/index
topic$ => topic/index
topicdetail-<id> => topic/detail
actor-<page?> => actor/index
actor$ => actor/index
actordetail-<id> => actor/detail
actorshow/<area?>-<blood?>-<by?>-<letter?>-<level?>-<order?>-<page?>-<sex?>-<starsign?>
=> actor/show
role-<page?> => role/index
role$ => role/index
roledetail-<id> => role/detail
roleshow/<by?>-<letter?>-<level?>-<order?>-<page?>-<rid?> => role/show
vodtype/<id>-<page?> => vod/type
vodtype/<id> => vod/type
voddetail/<id> => vod/detail
vodrss-<id> => vod/rss
vodplay/<id>-<sid>-<nid> => vod/play
voddown/<id>-<sid>-<nid> => vod/down
vodshow/<id>-<area?>-<by?>-<class?>-<lang?>-<letter?>-<level?>-<order?>-<page?>-<state?>-<tag?>-<year?>
=> vod/show
vodsearch/<wd?>-<actor?>-<area?>-<by?>-<class?>-<director?>-<lang?>-<letter?>-<level?>-<order?>-<page?>-<state?>-<tag?>-<year?>
=> vod/search
arttype/<id>-<page?> => art/type
arttype/<id> => art/type
artshow-<id> => art/show
artdetail-<id>-<page?> => art/detail
artdetail-<id> => art/detail
artrss-<id>-<page> => art/rss
artshow/<id>-<by?>-<class?>-<level?>-<letter?>-<order?>-<page?>-<tag?>
=> art/show
artsearch/<wd?>-<by?>-<class?>-<level?>-<letter?>-<order?>-<page?>-<tag?>
=> art/search
label-<file> => label/index

编辑下面的路由规则,分隔符支持/和-,我们主要设置内容页、播放页、文章页和专项页。
容易出问题的地方:
例如错误的:
vod/:id
vodplay/:id
voddown/:id
这样下边vodplay、voddown这个规则不会起作用,由于vod/:id优先满足了路由规则,所以访问会进入内容页,最好是区别每个页面的路径,或者把最大条件的放到下方。
正确:
vodplay/:id
voddown/:id
vod/:id
或者
vod/:id
play/:id
down/:id
参数不变化,前边的路径可以任意设置,比如vod可以设置成任意字母组合。


E:苹果 CMSV10 对接公众订阅号方法
准备
1.我们需要先注册一个自己的公众号
注册地址#https://mp.weixin.qq.com/
2.搭建好自己的苹果CMS V10视频网站
一、苹果CMS V10对接配置
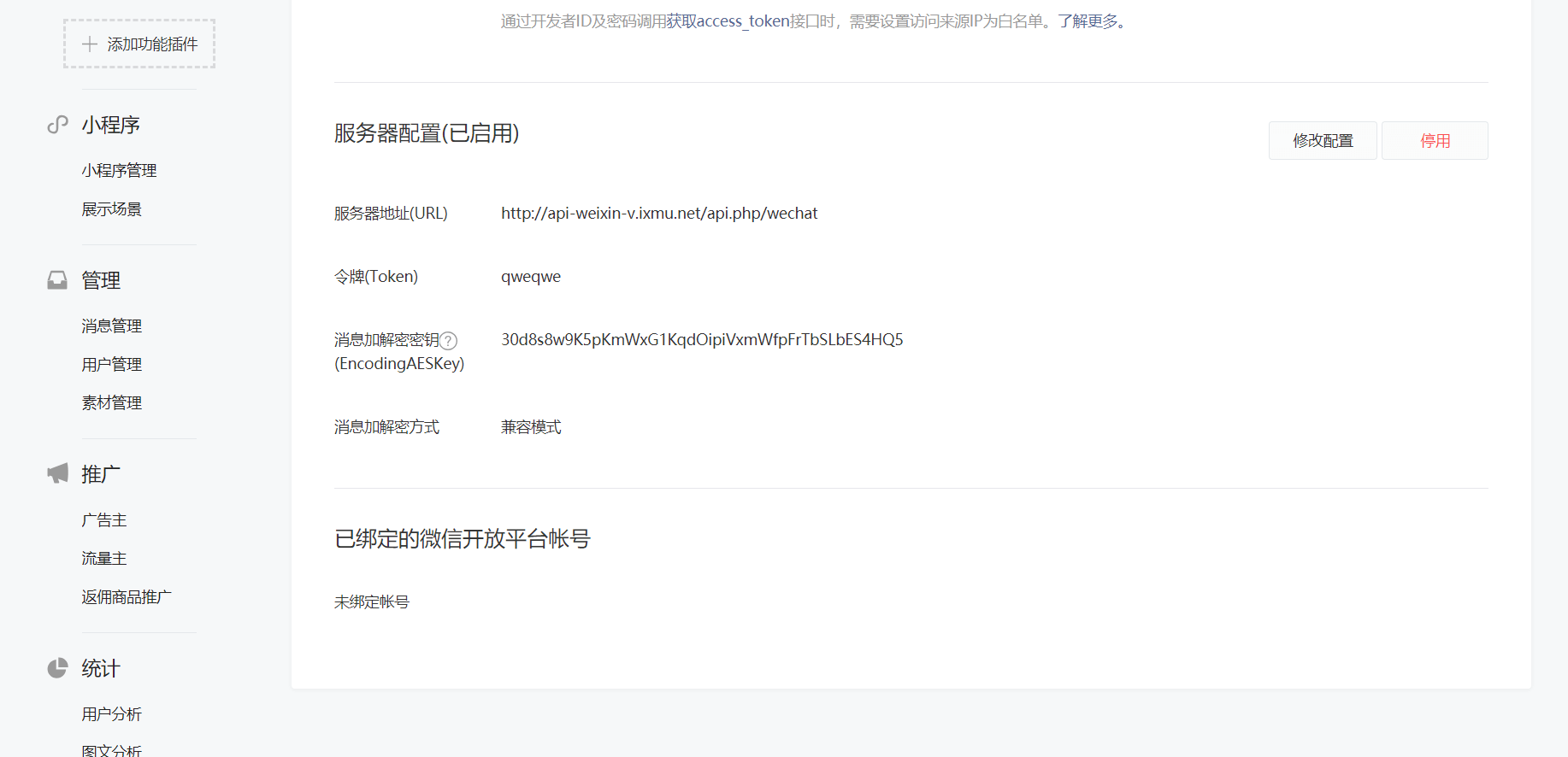
我们依次打开苹果CMS V10的后台,系统–>WeiXin对接配置,我们可以根据自己的需求修改相应,我们需要记录下“对接TOKEN”的参数,默认为:qweqwe。

苹果CMS V10对接公众号
我们登陆公众号后台,左侧导航栏依次选择开发–>基本配置–>服务器配置,将网站域名和刚才记录下来的“对接TOKEN”参数填入即可。
域名格式:http://domain/api.php/wechat
由于通讯请求方式不同加密方式我们选择兼容模式,这可意义最大限度的兼容通讯协议,方便使用。

对接完成效果展示

总结
苹果CMS V10作为苹果CMS家族的新晋成员,功能强大,美观好用,老编自己也在用!
V10采用了thinkphp框架拥有非常高的拓展性,这也决定了其未来拥有丰富接口工具,可以更具需求定义各种小功能。
但是作为新的尝试,其也存在不可忽视的问题,希望苹果CMS V10不断完善
END!!!
- 第一:先去官网下载系统
- 第二:解压上传到根目录然后就是这样的
- 第三:权限一定要设置成可以写入的
- 第四:然后在浏览器输入:http//你的域名/install.php
- 第五:下一步就是检查环境
- 准备工作
- 导入对应的播放器
- 校验资源站配置是否正确,进一步配置视频分类参数
- 设置定时采集任务
- 第二种方案
- 一、Apache下的伪静态配置
- 二、Nginx下的伪静态配置
- 三、IIS下的伪静态配置
- 四、苹果CMS后台开启伪静态
- 准备
- 一、苹果CMS V10对接配置
- 苹果CMS V10对接公众号
- 对接完成效果展示
- 总结








































发表评论